| Contents | Overview | Editor | Forum | |—|—|—|—|
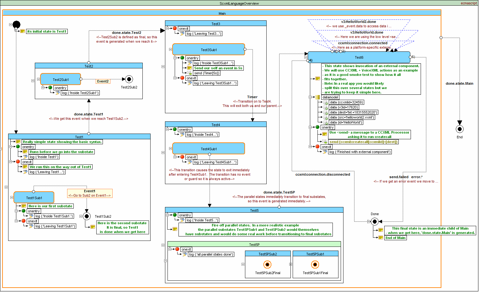
This SCXML document gives an overview of the SCXML language and shows the use of its state machine transition flows

The example below shows the implementation of a simple microwave oven using SCXML

The example below shows the implementation of a simple microwave oven using <parallel> and the SCXML ‘In()’ predicate

The example below shows the implementation of a simple calculator in SCXML

This project is intended to test Qt QML SCXML module for designing in-vehicle infotainment systems

Resource hierarchy solution of dining philosophers problem intended to show usage of communication between invoked submachines.

This example demonstrates different techniques of using SCXML data models in applications

Salus RT500 (Digital Room Thermostat) Simulator is a widget-based application that demonstrates usage of Qt SCXML CPP DataModel

Classical StopWatch with 2 buttons. All internal logic is written with SCXML EcmaScript Datamodel

Qt widget-based application that executes W3C SCXML tests and custom tests in sequence, and is able to build a report in Markdown format

The BendixKing KT 76C transponder - radio transmitter/receiver which operates on radar frequencies

Qt widget-based application that executes W3C SCXML tests for Lua Datamodel in sequence

Qt widget-based application that demonstrates how to invoke child state machines with QScxmlCppDataModel


```xml